
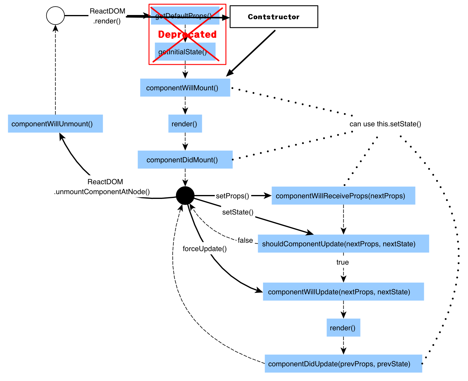
위 그림은 React 컴포넌트의 생성부터 삭제까지의 동작 과정이며 방법론이다.
render()를 제외하고 크게 세가지로 나뉜다.
1.Mounting(생성)
2.Updating(수정)
3.Unmounting(죽음)
<>
Mounting는 DOM이 생성되고 웹에 component가 나타나는 로직인데
컴포넌트가 생성되면 constructor가 호출되어 클래스 기본값을 설정하고
-componentWillmount(): 컴포넌트 UI 렌더링 전 호출
-render(): 컴포넌트 UI 렌더링
-componentDidMount(): 컴포넌트가 브라우저 위에 나타난 후 호출
순서로 진행된다.
</>
<>
Updating은
-props변경
-state변경
-부모 컴포넌트 리렌더링
-this.forceUpdate()실행 시
이루어지며(render가 재실행되며)
-shouldComponentUpdate(nextProps,nextState): 컴포넌트가 리랜더링 할지 말지 결정함. return true면 진행
-render(): 렌더링
-getSnapshotBeforUpdate(prevProps,prevState):컴포넌트변화를 DOM에 반영하기 직전에 호출
-componentDidUpdate(nextProps,nextState): 컴포너트 수정 후 호출되는 메서드
순으로 진행된다,
</>
마지막으로 Unmounting은 DOM에 생성되어있는 컴포터를 제거하는 과정인데
componentWillUnmount()로 컴포넌트가 브라우저(DOM)에서 사라지기 직전에 호출되어
실행된다.
위 메서드들은 class형 컴포넌트일때 사용되는 메서드들이나
함수형 프로그래밍을 할 때도 동일한 로직에 따라 useState, useEffect등 다양한 Hook들을 응용해
컴포넌트를 구성할 수 있다.
'frontend > React' 카테고리의 다른 글
| [React] JSX란? (0) | 2021.09.01 |
|---|---|
| [React] Virtual DOM 과 DOM의 차이점. (0) | 2021.07.14 |
| [React] React 엘리먼트와 React DOM (0) | 2021.07.10 |
| React , {Fragment} (0) | 2021.06.01 |
| React에서 절대경로 사용법. (0) | 2021.06.01 |